Changing Specific Primary Solicitor to Former Primary Solicitor
Hi all!
I need to change a specific Primary Solicitor to Former Primary Solicitor.
I have identified the segment in a query. However some records have more than one Primary Solicitor. So my problem arises when I am in Global Change and I try to replace the Solicitor Type: Primary Solicitor to the new Solicitor Type: Former Primary solicitor. If I just do this it changes ALL Primary Solicitors in my segment.
I want to be able to specify which Primary Solicitor I want to change in Global Change. Is this possible?
Comments
-
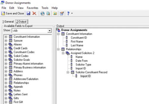
@Brana Serafin - I usually make these changes using an import not a global change. If you export the assigned solicitor relationship for that segment you would want the following fields: Con ID, Import ID for assigned solicitor relationship, Solicitor Type, Solicitor Const Import ID (this is the solicitor link in the import file). The type of import to use is Constituent Solicitor and you can also include the From/To dates if you want to update that as well. Then you change the solicitor type in your file and import it as an update existing records type.
6 -
As @Joanne Felci posted, this can be done by import.
Unfortunately it can not be done by global change - real pain I've had to deal with several times. You're correct it will change all relationship types and/or put an end date on all open relationships.
I admit I've had trouble with the getting the import correct so am bookmarking this thread so I can reference Joanne's post when I try it again. Just hired new MGO and will need to make some assignment changes. Have done it manually with a query and screen set to open on relationship tab. Wasn't too bad if not a huge # needing change.
2 -
The assigned relationship Import ID is the ID for the actual relationship record (see screen shot of export below - these are the fields you want to include). The Solicitor Import ID is the Import ID of the solicitor's const record (not the con ID but the import ID - they are different). And this value would go into a field called Solicitor Key when you do the import and yes it will be the same value for every record assigned to that solicitor.
Hope this helps.
1 -
This is only possible if you have an end date set in RE or if you have the names of former solicitors to match with your criteria. This is how I've done it in the past and been successful in updating our system.
0
Categories
- All Categories
- 6 Blackbaud Community Help
- 212 bbcon®
- 1.4K Blackbaud Altru®
- 399 Blackbaud Award Management™ and Blackbaud Stewardship Management™
- 1.1K Blackbaud CRM™ and Blackbaud Internet Solutions™
- 15 donorCentrics®
- 360 Blackbaud eTapestry®
- 2.5K Blackbaud Financial Edge NXT®
- 654 Blackbaud Grantmaking™
- 571 Blackbaud Education Management Solutions for Higher Education
- 3.2K Blackbaud Education Management Solutions for K-12 Schools
- 939 Blackbaud Luminate Online® and Blackbaud TeamRaiser®
- 84 JustGiving® from Blackbaud®
- 6.6K Blackbaud Raiser's Edge NXT®
- 3.7K SKY Developer
- 248 ResearchPoint™
- 119 Blackbaud Tuition Management™
- 165 Organizational Best Practices
- 240 Member Lounge (Just for Fun)
- 34 Blackbaud Community Challenges
- 34 PowerUp Challenges
- 3 (Open) PowerUp Challenge: Chat for Blackbaud AI
- 3 (Closed) PowerUp Challenge: Data Health
- 3 (Closed) Raiser's Edge NXT PowerUp Challenge: Product Update Briefing
- 3 (Closed) Raiser's Edge NXT PowerUp Challenge: Standard Reports+
- 3 (Closed) Raiser's Edge NXT PowerUp Challenge: Email Marketing
- 3 (Closed) Raiser's Edge NXT PowerUp Challenge: Gift Management
- 4 (Closed) Raiser's Edge NXT PowerUp Challenge: Event Management
- 3 (Closed) Raiser's Edge NXT PowerUp Challenge: Home Page
- 4 (Closed) Raiser's Edge NXT PowerUp Challenge: Standard Reports
- 4 (Closed) Raiser's Edge NXT PowerUp Challenge: Query
- 789 Community News
- 2.9K Jobs Board
- 53 Blackbaud SKY® Reporting Announcements
- 47 Blackbaud CRM Higher Ed Product Advisory Group (HE PAG)
- 19 Blackbaud CRM Product Advisory Group (BBCRM PAG)


